|
413| 0
|
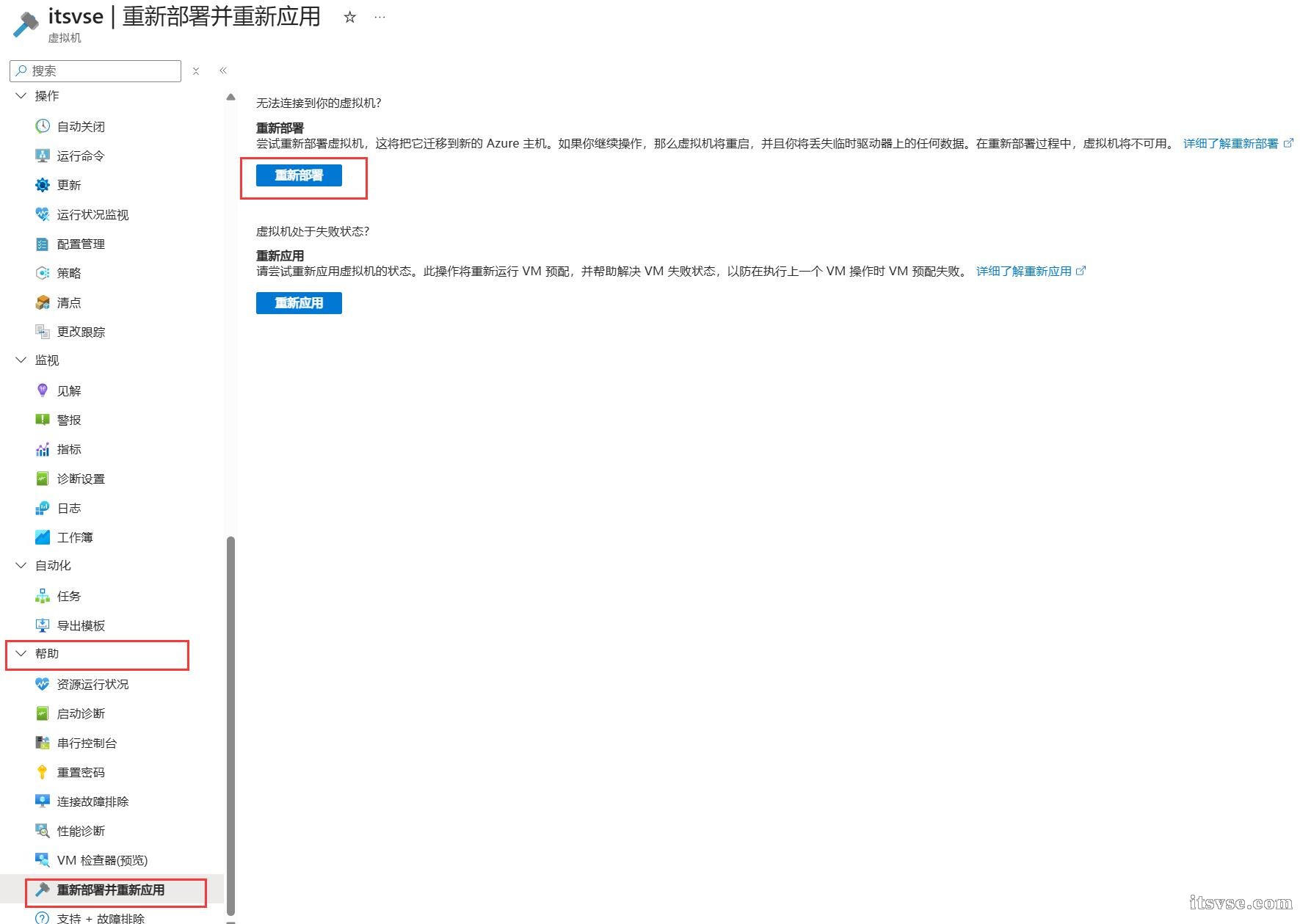
Azure 虚拟机 VM 重新初始化系统(重装系统) |
![]()
上一篇:.NET/C# 使用 7z(SharpSevenZip)压缩备份文件夹 下一篇:Linux 基于 Dante 搭建 SOCKS 流量代理服务 | ||
相关帖子
码农网,只发表在实践过程中,遇到的技术难题,不误导他人。
|
||

|小黑屋|架构师
( 鲁ICP备14021824号-2 )|网站地图
GMT+8, 2026-5-13 05:36
Powered by Discuz! X3.4
Copyright © 2001-2021, Tencent Cloud.