|
62049| 8
|
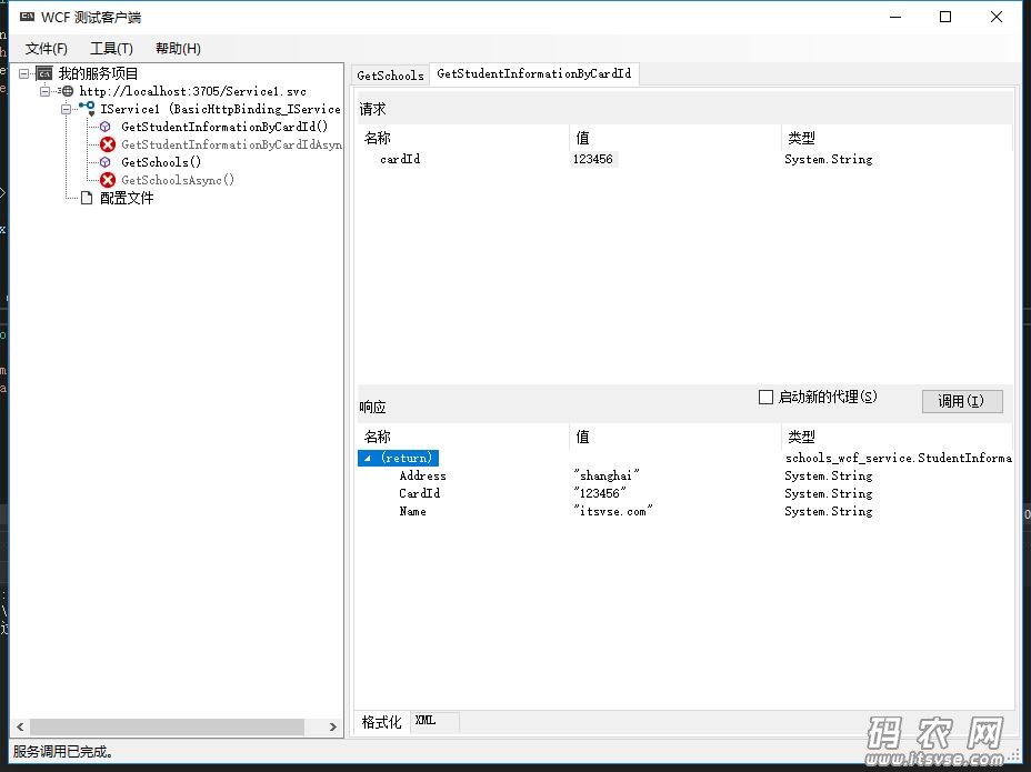
[.NET Core] ASP.NET Core 3.1 调用 .NET 4.0 WCF 服务教程 |
![]()
上一篇:Windows注册表损坏的帮助 下一篇:VS 2019 使用 svcutil.exe 工具来生成调用文件 | ||
相关帖子码农网,只发表在实践过程中,遇到的技术难题,不误导他人。
|
||
| ||
|
码农网,只发表在实践过程中,遇到的技术难题,不误导他人。
|
||
| ||
|
码农网,只发表在实践过程中,遇到的技术难题,不误导他人。
|
||

|手机版|小黑屋|架构师
( 鲁ICP备14021824号-2 )|网站地图
GMT+8, 2025-11-2 02:08
Powered by Discuz! X3.4
Copyright © 2001-2021, Tencent Cloud.